TSB Ambient Mode
This guide provides a clear overview of Ambient mode in TSB, tailored for readers familiar with Istio and TSB. It highlights the key concepts, communication flows and feature differences compared to the classic sidecar model.
What is Ambient Mode?
Ambient mode represents a fundamental shift in how Istio service mesh operates. Unlike the traditional sidecar proxy pattern where each application pod runs alongside an Envoy proxy, ambient mode splits the data plane into two distinct layers:
-
ztunnel (L4 dataplane): A lightweight node-level proxy that handles mutual TLS (mTLS), authentication, authorization, and basic L4 policies. It ensures secure connectivity across pods and nodes.
-
waypoint proxy (optional, L7 dataplane): An optional shared Envoy proxy deployed at the namespace or service level for advanced traffic management. It provides L7 features such as HTTP/gRPC routing, retries, observability, and traffic shaping.
This architectural change brings several key benefits:
- Zero-code change adoption: Applications don't need modification or restarts
- Reduced resource overhead: Shared infrastructure instead of per-pod proxies
- Simplified operations: Mesh upgrades without touching application pods
- Incremental feature adoption: Start with L4 security, add L7 when needed
Why Should I Consider Ambient?
To understand ambient mode's value, consider the traditional sidecar model's challenges:
Resource Overhead
- Every pod runs its own dedicated Envoy proxy attached to it as a sidecar, consuming significant memory and CPU purely for mesh functionality
- This per-pod overhead multiplies linearly with scale, as each replica, each service, each environment adds more proxy containers competing for cluster resources
Operational Complexity
- Mesh upgrades force restarts of all application pods, causing service disruptions
- Sidecar injection modifies deployments; if the sidecar crashes, the entire pod fails
- Troubleshooting requires navigating complex proxy configurations across thousands of containers
Developer Friction
- Enabling mesh features demands disruptive pod restarts, breaking continuous deployment flows and slowing release velocity
- Applications now depend on multi-container lifecycle coordination for managing sidecar readiness, startup sequencing, and graceful shutdown alongside application logic
- Local development environments struggle under sidecar resource demands, while troubleshooting requires understanding proxy configurations layered on top of application code
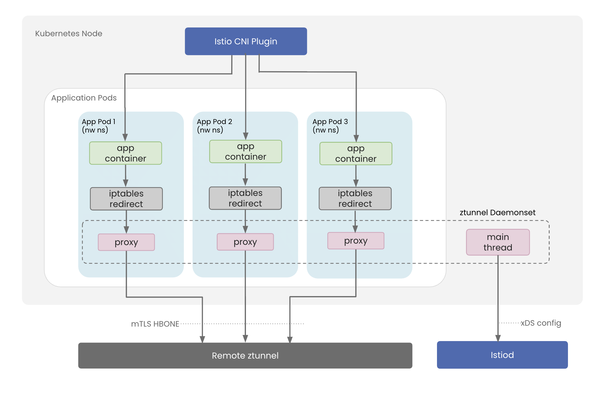
Ambient Architecture & Working
How Ambient mode addresses these challenges through architecture separation compared to the traditional Sidecar model and what are the core components involved in Ambient is described in detail in this section.

The key principle of Ambient is to separate concerns by layer:
- L4 security: Always-on, transparent, minimal overhead (ztunnel)
- L7 features: Opt-in, explicit, feature-rich (waypoint)
Zero Trust Tunnel: L4 Security & Connectivity
Zero Trust Tunnel (ztunnel) is a purpose-built, lightweight proxy that provides Layer 4 security and connectivity. It's deployed as a DaemonSet, meaning one ztunnel pod runs on each node in your cluster.

Key Responsibilities:
- Traffic Interception: Transparently captures all TCP traffic using iptables rules without application change
- Identity Management: Manages SPIFFE identities for each workload with automatic certificate rotation
- mTLS: Encrypts traffic between workloads and verifies identities using SPIFFE X.509 certificates
- L4 Authorization: Enforces identity-based policies (e.g., "Allow
team-Anamespace to accessteam-Bnamespace") - HBONE Protocol: Tunnels TCP connections over HTTP/2 for compatibility with standard network infrastructure
Waypoint Proxy: L7 Processing Layer
Waypoint is an optional L7 proxy deployed when you need advanced traffic management features. Unlike ztunnel (which is per-node), waypoints are typically deployed per namespace or per service account.

Key Responsibilities:
Deploy waypoint proxies when you need advanced Layer 7 capabilities:
- Advanced Authorization: JWT validation, header/path based policies
- Traffic management: routing, retries, circuit breaking, fault injection
- Detailed Telemetry: HTTP metrics, distributed tracing
Waypoint is NOT needed for basic mTLS encryption, identity-based access control (L4), or simple namespace-level policies—ztunnel handles these efficiently
Advantages of Ambient over Sidecar
Advantages of Ambient over sidecars in resource utilization, scaling, performance & maintenance are outlined in this section
Resource Efficiency at Scale
Ambient mode significantly cuts infrastructure overhead by replacing per-pod sidecars with shared, node-level components. Traditional sidecar meshes allocate a full proxy to every pod, consuming memory and CPU that scale linearly with each replica. In contrast, Ambient uses a single ztunnel per node for L4 security and optional shared waypoint proxies for L7 features, delivering the same mesh capabilities with far fewer resources.
Operational Simplicity
Upgrading a sidecar-based mesh requires restarting every application pod, since the proxy is injected into the workload itself. This causes service disruption, rollout delays, and cross-team coordination challenges. In Ambient, upgrades are applied only to the node-level ztunnels and optional waypoints, allowing the mesh to evolve without disrupting running applications.
The same issue appears during large-scale application deployments. When hundreds or thousands of pods must be updated to pick up new sidecar versions or configs, the rollout can exceed the allowable buffer window, often causing intermittent 503s and traffic spikes during production releases. Ambient eliminates this problem by removing the proxy from the application pod, allowing apps to deploy at their own cadence while the mesh is updated independently.
Incremental Feature Adoption
Ambient enables a true pay-as-you-go approach to service mesh capabilities:
- Phase 1: Turn on Ambient to get immediate L4 security i.e mTLS, workload identity, and basic policies without introducing sidecar overhead.
- Phase 2: Add waypoints only for services that require L7 features such as advanced routing, JWT validation, or traffic controls.
- Phase 3: Expand L7 coverage gradually based on real needs rather than committing upfront.
This removes the traditional "all-or-nothing" constraint of sidecars, where teams incur full L7 proxy cost and complexity even when they only need foundational security.
TSB Integration Benefits
TSB provides enterprise-grade management and operational capabilities that make ambient production-ready at scale.
Unified Management Across Deployment Modes
TSB delivers a single control plane for managing sidecar-based services, ambient workloads, and waypoint proxies through one consistent interface. Security policies and traffic rules apply uniformly across deployment modes, eliminating separate management workflows. For multi-cluster deployments, TSB orchestrates ambient mesh connectivity across regions with consistent policy enforcement.
Intelligent Policy Translation and Targeting
TSB automatically translates high-level SecuritySettings and TrafficSettings into appropriate Istio resources, intelligently determining whether to target ztunnels (L4), waypoint proxies (L7), or both based on deployment topology. This eliminates configuration errors and lets operators focus on business intent rather than implementation details.
Enterprise-Grade Features for Production
TSB extends ambient with multi-tenancy enforcement, declarative GitOps workflows, unified observability across deployment modes, and comprehensive audit logs for compliance. FIPS-compliant builds and tenant isolation ensure ambient deployments meet enterprise security and regulatory requirements.
Safe Migration with Validation
TSB enables incremental ambient adoption at both namespace and workload levels, offering fine-grained control over how and when services migrate. You can enable ambient for entire namespaces or selectively onboard individual workloads based on readiness. TSB also exposes configuration-status APIs that allow users to monitor and verify whether the ambient migration and config translation is complete according to the deployment mode.
Feature Parity
Sidecar vs Ambient Comparison
| Feature Category | Sidecar | Ambient (ztunnel) | Ambient (+ waypoint) |
|---|---|---|---|
| Security | |||
| mTLS encryption | ✅ | ✅ | ✅ |
| L4 authorization | ✅ | ✅ | ✅ |
| L7 authorization | ✅ | ❌ | ✅ |
| JWT validation | ✅ | ❌ | ✅ |
| Traffic Management | |||
| Load balancing | ✅ | ✅ (L4) | ✅ (L4 + L7) |
| Advanced routing | ✅ | ❌ | ✅ |
| Retries/timeouts | ✅ | ❌ | ✅ |
| Circuit breaking | ✅ | ❌ | ✅ |
| Observability | |||
| Connection metrics | ✅ | ✅ | ✅ |
| HTTP metrics | ✅ | ❌ | ✅ |
| Distributed tracing | ✅ | ❌ | ✅ |
| Operations | |||
| Resource overhead | 🔴 High | 🟢 Minimal | 🟡 Moderate |
| Upgrade impact | 🔴 Pod restart | 🟢 Transparent | 🟢 Transparent |
OSS Ambient vs TSB Ambient
| Feature | OSS Istio Ambient | TSB Ambient | Key Difference |
|---|---|---|---|
| Policy Management | |||
| Authorization Policies | ✅ Native AuthorizationPolicy CRDs | ✅ TSB SecuritySettings (high-level) | TSB abstracts complexity with intent-based policies |
| L4 Policy Enforcement | ✅ Manual targeting (ztunnel) | ✅ Automatic targeting | TSB auto-determines ztunnel vs waypoint |
| L7 Policy Enforcement | ✅ Manual Gateway targetRef | ✅ Automatic targeting | TSB handles waypoint attachment automatically |
| Traffic Policies | ✅ VirtualService/DestinationRule | ✅ TSB TrafficSettings | Single API for both sidecar and ambient |
| Multi-Tenancy | |||
| Namespace Isolation | ✅ Manual RBAC setup | ✅ Tenant-based isolation | Built-in tenant boundaries |
| Cross-Tenant Policies | ⚠️ Complex manual config | ✅ Workspace-level policies | Simplified cross-tenant communication |
| Audit Logging | ⚠️ Limited | ✅ Comprehensive audit trails | Enterprise compliance support |
| Cross-Cluster Connectivity | |||
| Intra-Cluster (same cluster) | ✅ Native | ✅ Native | Same capability |
| Inter-Cluster (multi-cluster) | ⚠️ Manual ServiceEntry config | ✅ Automatic service discovery | TSB auto-configures cross-cluster routing |
| Multi-Cluster Topology View | ❌ No visibility | ✅ Unified topology view | Single pane of glass across clusters |
| Cross-Cluster Policy | ⚠️ Per-cluster configuration | ✅ Global workspace policies | Policies apply across all clusters |
| East-West Gateway Config | ⚠️ Manual setup required | ✅ Automatic configuration | TSB manages gateway mesh |
| Hybrid Mode Support | |||
| Sidecar + Ambient Coexistence | ✅ Supported | ✅ Supported | Both support hybrid |
| Sidecar + Ambient Multi-Cluster Connectivity | ❌ Not Supported | ✅ Supported | TSB auto-configures cross-cluster routing |
| Hybrid Policy Management | ⚠️ Separate configs | ✅ Unified policy model | Same SecuritySettings for both modes |
| Deployment & Operations | |||
| Waypoint Management | ⚠️ Manual Gateway creation | ✅ TSB auto-deploys | Platform manages lifecycle |
| Configuration Sync | ❌ No built-in GitOps | ✅ Native GitOps integration | Declarative, version-controlled |
| Revision Based Upgrades | ❌ No built-in support | ✅ Revision based Gateways and Workload upgrades | Isolation Boundary & Istio revision based upgrades |
| Observability | |||
| Metrics Collection | ✅ Prometheus format | ✅ Unified TSB metrics | Aggregated across clusters |
| Service Topology | ⚠️ Cluster-level only | ✅ Global multi-cluster view | End-to-end service graph |
| Traffic Analytics | ⚠️ Basic metrics | ✅ Advanced analytics | Business-level insights |
| Security & Compliance | |||
| FIPS Compliance | ❌ Not certified | ✅ FIPS-validated builds | Enterprise security standards |
| Compliance Reporting | ❌ Manual | ✅ Built-in compliance reports | Audit-ready documentation |
| Certificate Management | ✅ Cert rotation | ✅ Enterprise CA integration | Vault, external CA support |